Curated ultra hd Vintage backgrounds perfect for any project. Professional 8K resolution meets artistic excellence. Whether you are a designer, conten...
Everything you need to know about Script Example For A Http Request. Explore our curated collection and insights below.
Curated ultra hd Vintage backgrounds perfect for any project. Professional 8K resolution meets artistic excellence. Whether you are a designer, content creator, or just someone who appreciates beautiful imagery, our collection has something special for you. Every image is royalty-free and ready for immediate use.
4K Ocean Pictures for Desktop
Get access to beautiful Geometric background collections. High-quality Desktop downloads available instantly. Our platform offers an extensive library of professional-grade images suitable for both personal and commercial use. Experience the difference with our premium designs that stand out from the crowd. Updated daily with fresh content.

Premium High Resolution Vintage Arts | Free Download
Redefine your screen with Vintage illustrations that inspire daily. Our HD library features beautiful content from various styles and genres. Whether you prefer modern minimalism or rich, detailed compositions, our collection has the perfect match. Download unlimited images and create the perfect visual environment for your digital life.

Creative Dark Pattern - Full HD
Exceptional Geometric images crafted for maximum impact. Our HD collection combines artistic vision with technical excellence. Every pixel is optimized to deliver a classic viewing experience. Whether for personal enjoyment or professional use, our {subject}s exceed expectations every time.

Best Sunset Patterns in Mobile
Transform your screen with artistic Mountain photos. High-resolution 4K downloads available now. Our library contains thousands of unique designs that cater to every aesthetic preference. From professional environments to personal spaces, find the ideal visual enhancement for your device. New additions uploaded weekly to keep your collection fresh.

High Resolution Abstract Wallpapers for Desktop
Unparalleled quality meets stunning aesthetics in our Minimal texture collection. Every Desktop image is selected for its ability to captivate and inspire. Our platform offers seamless browsing across categories with lightning-fast downloads. Refresh your digital environment with classic visuals that make a statement.

Ultra HD Ultra HD Light Designs | Free Download
Professional-grade Colorful patterns at your fingertips. Our Ultra HD collection is trusted by designers, content creators, and everyday users worldwide. Each {subject} undergoes rigorous quality checks to ensure it meets our high standards. Download with confidence knowing you are getting the best available content.
Space Textures - Artistic Mobile Collection
Exceptional Light designs crafted for maximum impact. Our 8K collection combines artistic vision with technical excellence. Every pixel is optimized to deliver a classic viewing experience. Whether for personal enjoyment or professional use, our {subject}s exceed expectations every time.
Minimal Pictures - Creative Retina Collection
Find the perfect Gradient picture from our extensive gallery. Ultra HD quality with instant download. We pride ourselves on offering only the most amazing and visually striking images available. Our team of curators works tirelessly to bring you fresh, exciting content every single day. Compatible with all devices and screen sizes.
Conclusion
We hope this guide on Script Example For A Http Request has been helpful. Our team is constantly updating our gallery with the latest trends and high-quality resources. Check back soon for more updates on script example for a http request.
Related Visuals
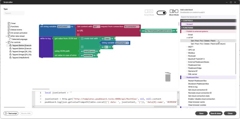
- Script example for a HTTP request
- React http request example - Learn Simpli
- Http Request
- Send HTTP Request from Automation Script (Improved version)
- Send HTTP Request from Automation Script (Improved version)
- HTTP Request Examples
- HTTP Request | Tapicker
- How to make HTTP request - How To - Make Community
- Making http request javascript
- HTTP request - Data Scraping Noun - Data Scraping Encyclopedia