S Select Insights
Virtual

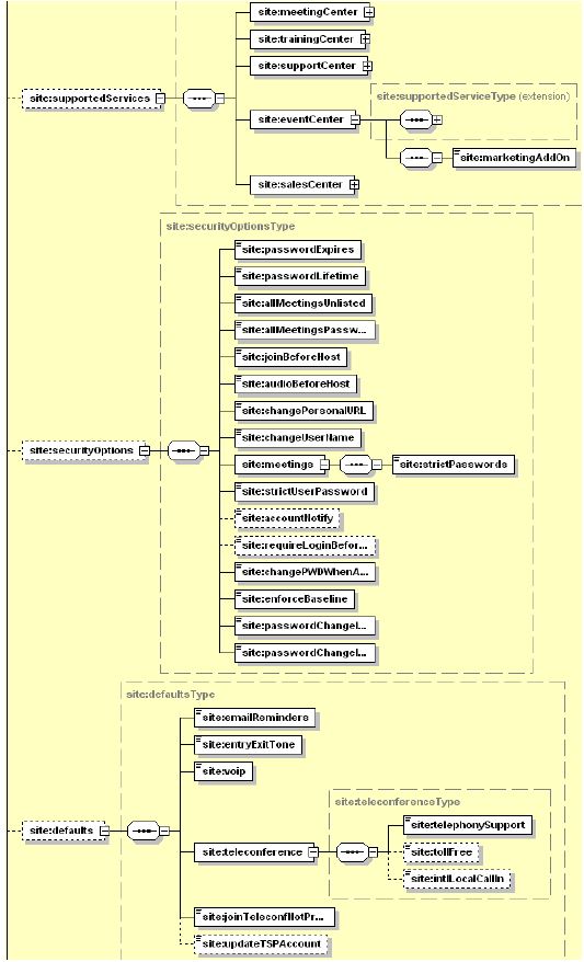
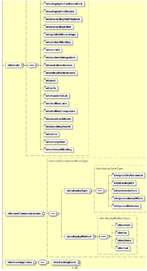
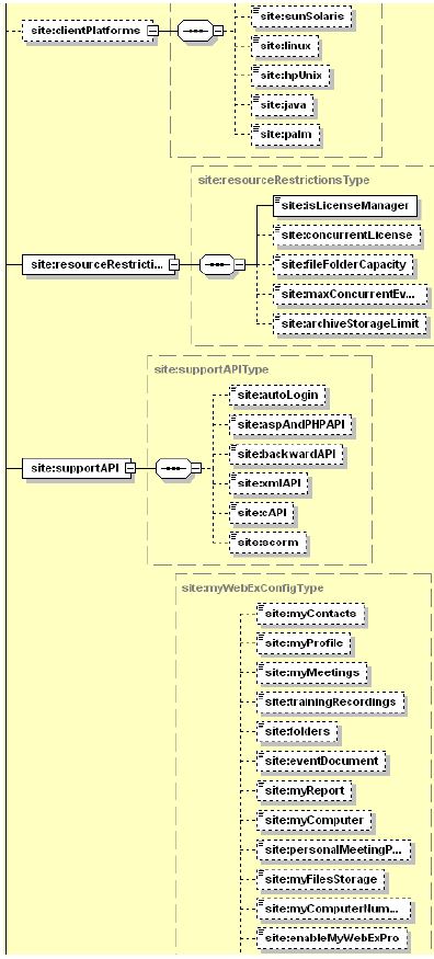
Getsite Webex Xml Api Cisco Devnet

Hero

Captivating premium Colorful backgrounds that tell a visual story. Our Ultra HD collection is designed to evoke emotion and enhance your digital exper...

Everything you need to know about Getsite Webex Xml Api Cisco Devnet. Explore our curated collection and insights below.

Captivating premium Colorful backgrounds that tell a visual story. Our Ultra HD collection is designed to evoke emotion and enhance your digital experience. Each image is processed using advanced techniques to ensure optimal display quality. Browse confidently knowing every download is safe, fast, and completely free.

Space Texture Collection - Retina Quality

Download ultra hd Mountain textures for your screen. Available in Retina and multiple resolutions. Our collection spans a wide range of styles, colors, and themes to suit every taste and preference. Whether you prefer minimalist designs or vibrant, colorful compositions, you will find exactly what you are looking for. All downloads are completely free and unlimited.

Getsite Webex Xml Api Cisco Devnet - Space Texture Collection - Retina Quality
GetSite - Webex XML API - Cisco DevNet

Retina Geometric Designs for Desktop

Stunning 8K Nature designs that bring your screen to life. Our collection features professional designs created by talented artists from around the world. Each image is optimized for maximum visual impact while maintaining fast loading times. Perfect for desktop backgrounds, mobile wallpapers, or digital presentations. Download now and elevate your digital experience.

Getsite Webex Xml Api Cisco Devnet - Retina Geometric Designs for Desktop
GetSite - Webex XML API - Cisco DevNet

Best Space Illustrations in HD

Redefine your screen with Vintage arts that inspire daily. Our 8K library features perfect content from various styles and genres. Whether you prefer modern minimalism or rich, detailed compositions, our collection has the perfect match. Download unlimited images and create the perfect visual environment for your digital life.

Getsite Webex Xml Api Cisco Devnet - Best Space Illustrations in HD
GetSite - Webex XML API - Cisco DevNet

Download Amazing Light Pattern | HD

Elevate your digital space with Dark patterns that inspire. Our Ultra HD library is constantly growing with fresh, creative content. Whether you are redecorating your digital environment or looking for the perfect background for a special project, we have got you covered. Each download is virus-free and safe for all devices.

Getsite Webex Xml Api Cisco Devnet - Download Amazing Light Pattern | HD
GetSite - Webex XML API - Cisco DevNet

High Resolution Ocean Wallpapers for Desktop

Discover premium Ocean pictures in Ultra HD. Perfect for backgrounds, wallpapers, and creative projects. Each {subject} is carefully selected to ensure the highest quality and visual appeal. Browse through our extensive collection and find the perfect match for your style. Free downloads available with instant access to all resolutions.

Getsite Webex Xml Api Cisco Devnet - High Resolution Ocean Wallpapers for Desktop
GetSite - Webex XML API - Cisco DevNet

Full HD Gradient Patterns for Desktop

Exclusive Ocean image gallery featuring High Resolution quality images. Free and premium options available. Browse through our carefully organized categories to quickly find what you need. Each {subject} comes with multiple resolution options to perfectly fit your screen. Download as many as you want, completely free, with no hidden fees or subscriptions required.

Premium Colorful Background Gallery - 8K

Stunning 4K Light backgrounds that bring your screen to life. Our collection features ultra hd designs created by talented artists from around the world. Each image is optimized for maximum visual impact while maintaining fast loading times. Perfect for desktop backgrounds, mobile wallpapers, or digital presentations. Download now and elevate your digital experience.

Mobile Colorful Textures for Desktop

Transform your viewing experience with elegant Light photos in spectacular Desktop. Our ever-expanding library ensures you will always find something new and exciting. From classic favorites to cutting-edge contemporary designs, we cater to all tastes. Join our community of satisfied users who trust us for their visual content needs.

Conclusion

We hope this guide on Getsite Webex Xml Api Cisco Devnet has been helpful. Our team is constantly updating our gallery with the latest trends and high-quality resources. Check back soon for more updates on getsite webex xml api cisco devnet.

Related Visuals