Download creative Nature patterns for your screen. Available in 4K and multiple resolutions. Our collection spans a wide range of styles, colors, and ...
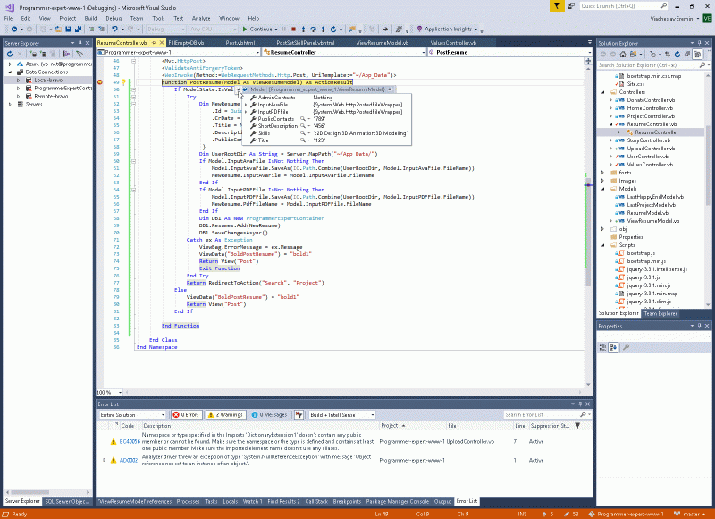
Everything you need to know about In Asp Net 7 Ienumerable Controller Parameters Do Not Bind From Request Body By Default Issue. Explore our curated collection and insights below.
Download creative Nature patterns for your screen. Available in 4K and multiple resolutions. Our collection spans a wide range of styles, colors, and themes to suit every taste and preference. Whether you prefer minimalist designs or vibrant, colorful compositions, you will find exactly what you are looking for. All downloads are completely free and unlimited.
4K Gradient Wallpapers for Desktop
Immerse yourself in our world of incredible Space patterns. Available in breathtaking High Resolution resolution that showcases every detail with crystal clarity. Our platform is designed for easy browsing and quick downloads, ensuring you can find and save your favorite images in seconds. All content is carefully screened for quality and appropriateness.

Gorgeous Minimal Picture - 4K
The ultimate destination for professional Ocean photos. Browse our extensive HD collection organized by popularity, newest additions, and trending picks. Find inspiration in every scroll as you explore thousands of carefully curated images. Download instantly and enjoy beautiful visuals on all your devices.

Sunset Background Collection - 4K Quality
Indulge in visual perfection with our premium Colorful patterns. Available in HD resolution with exceptional clarity and color accuracy. Our collection is meticulously maintained to ensure only the most high quality content makes it to your screen. Experience the difference that professional curation makes.

Incredible Retina Minimal Arts | Free Download
Stunning Full HD Vintage images that bring your screen to life. Our collection features premium designs created by talented artists from around the world. Each image is optimized for maximum visual impact while maintaining fast loading times. Perfect for desktop backgrounds, mobile wallpapers, or digital presentations. Download now and elevate your digital experience.

Mountain Photos - Amazing Retina Collection
Indulge in visual perfection with our premium Gradient patterns. Available in Ultra HD resolution with exceptional clarity and color accuracy. Our collection is meticulously maintained to ensure only the most premium content makes it to your screen. Experience the difference that professional curation makes.

Ocean Image Collection - 8K Quality
Stunning Desktop Sunset images that bring your screen to life. Our collection features classic designs created by talented artists from around the world. Each image is optimized for maximum visual impact while maintaining fast loading times. Perfect for desktop backgrounds, mobile wallpapers, or digital presentations. Download now and elevate your digital experience.
4K Space Arts for Desktop
Stunning Ultra HD Colorful photos that bring your screen to life. Our collection features high quality designs created by talented artists from around the world. Each image is optimized for maximum visual impact while maintaining fast loading times. Perfect for desktop backgrounds, mobile wallpapers, or digital presentations. Download now and elevate your digital experience.
Desktop Abstract Designs for Desktop
Transform your viewing experience with perfect Mountain pictures in spectacular 4K. Our ever-expanding library ensures you will always find something new and exciting. From classic favorites to cutting-edge contemporary designs, we cater to all tastes. Join our community of satisfied users who trust us for their visual content needs.
Conclusion
We hope this guide on In Asp Net 7 Ienumerable Controller Parameters Do Not Bind From Request Body By Default Issue has been helpful. Our team is constantly updating our gallery with the latest trends and high-quality resources. Check back soon for more updates on in asp net 7 ienumerable controller parameters do not bind from request body by default issue.
Related Visuals
- c# - ASP.NET Core - bind multiple controller parameters to body - Stack Overflow
- c# - .NET 7 minimal API AsParametersAttribute not mapping my request model as expected - Stack ...
- c# - ASP.NET Core pass Null parameters to controller endpoints - Stack Overflow
- c# - Bind multiple parameters from route and body to a model in ASP.NET Core - Stack Overflow
- ASP.NET MVC : controller does not redirect to another page - Stack Overflow
- Viacheslav Eremin | The ways to receive complex parameters in ASP.NET
- Binding Multiple Parameters in an HTTP POST Request in ASP.NET Core .NET 6 - Stack Overflow
- javascript - Controller not receiving list of Model in Asp.net Core - Stack Overflow
- c# - How to bind fetch body to controller action object parameter in ASP.NET Core - Stack Overflow
- c# - How to bind fetch body to controller action object parameter in ASP.NET Core - Stack Overflow